추적 프로파일러에서 TUNING템플릿의 파일을 하나 만든다.
파일 저장을 체크하고 위치를 정해놓는다.
이벤트선택은 디폴트값으로 놔둔다.

MSSQL스투디오에서 쿼리문을 여러개 SELECT한다.
(나는 ADVENTUREWORKS2019 의 모든 뷰의 1000개행 조회를 함)
그럼 프로파일러가 돌아가고, 정지를 시키면
저장한 위치에 파일하나가 생성되어있을것이다.

그러면 다시
데이터베이스 엔진튜닝관리자를 실행시킨다.
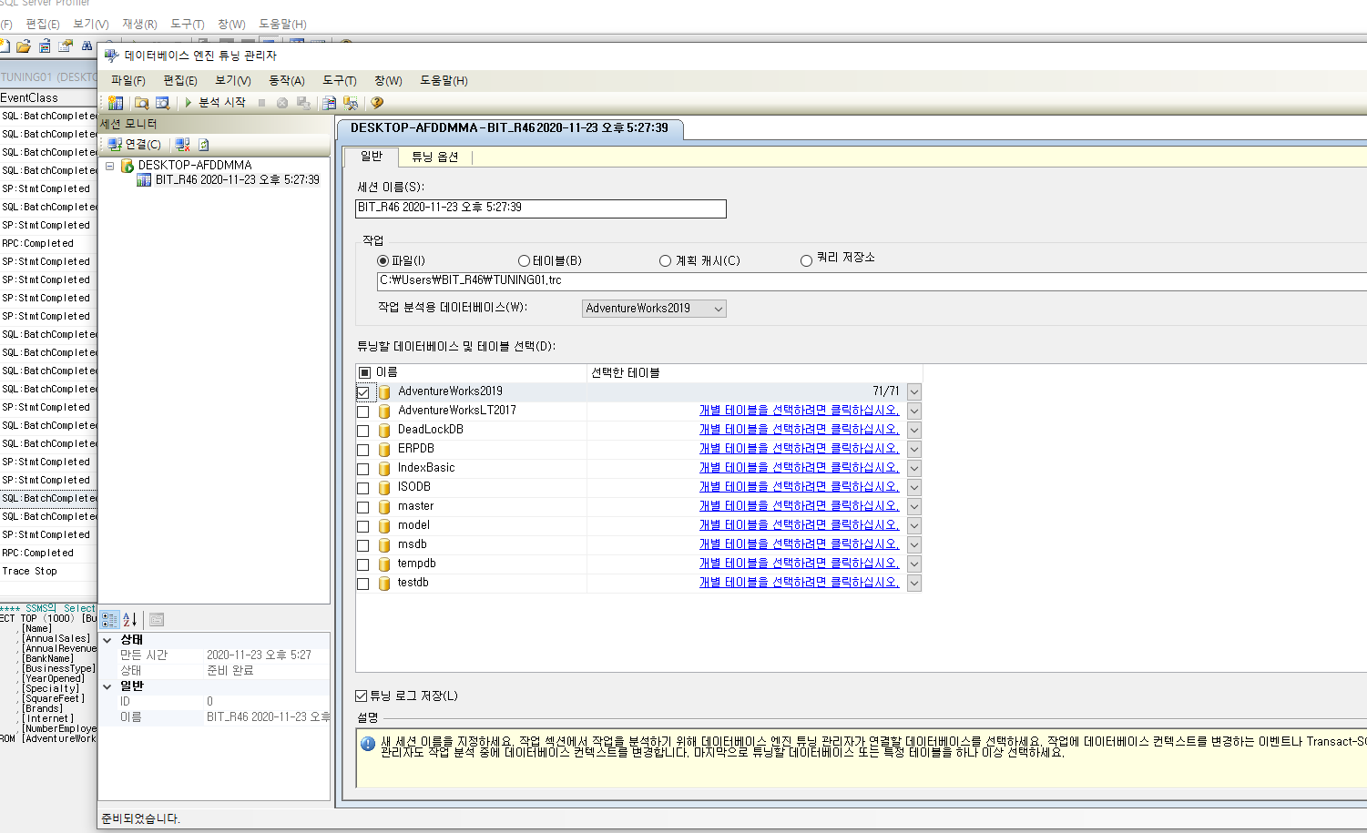
설정은 아래와 같이 해준다.


설정을 마친 후 분석시작을 누르면 분석이 된다.
분석을 마치면 아래와 같은 보고서/권장구성/진행률을 볼 수 있다.

'Database > 이론' 카테고리의 다른 글
| [COLUMNSTORE INDEX] SQL 프로파일러 이용하여 성능 테스트 2 (0) | 2020.11.24 |
|---|---|
| [튜닝] 쿼리와 성능의 기초지식!!!!!! (0) | 2020.11.23 |
| 실행계획(작성중) (0) | 2020.11.19 |
| 트랜잭션 로그백업 (0) | 2020.11.19 |
| 버퍼캐시 히트 레이트율 (0) | 2020.11.19 |